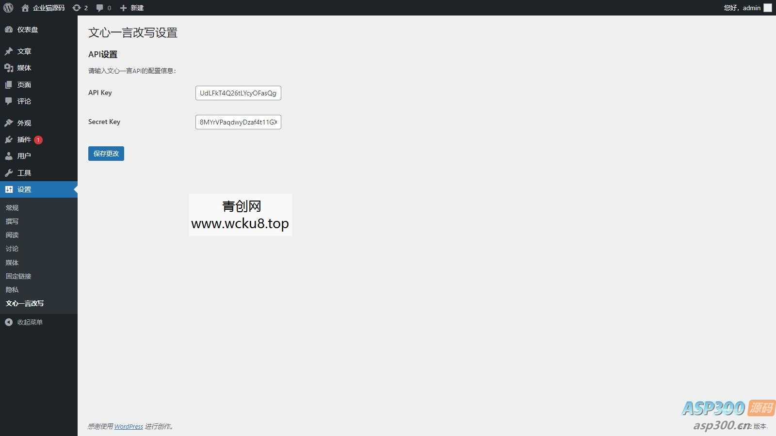
AI自动改写文章标题和内容的WordPress插件

AI自动改写文章标题和内容的WordPress插件网赚项目-副业赚钱-互联网创业-资源整合歪妹网赚
AI自动改写文章标题和内容的WordPress插件
此内容为付费资源,请付费后查看
R19.9
立即购买
您当前未登录!建议登陆后购买,可保存购买订单
付费资源

AI自动改写文章标题和内容的WordPress插件

AI自动改写文章标题和内容的WordPress插件

AI自动改写文章标题和内容的WordPress插件
作者投稿的AI自动改写文章标题和内容的WordPress插件

得自己去申请文心一言的API

    本站内容均转载于互联网,并不代表本站立场!如若本站内容侵犯了原著者的合法权益,可联系我们进行处理! 拒绝任何人以任何形式在本站发表与中华人民共和国法律相抵触的言论!
    THE END
    喜欢就支持一下吧
    点赞13 分享
    评论 抢沙发
    头像
    欢迎您留下宝贵的见解!
    提交
    头像

    昵称

    取消
    昵称表情代码图片快捷回复

      暂无评论内容